-
Notifications
You must be signed in to change notification settings - Fork 240
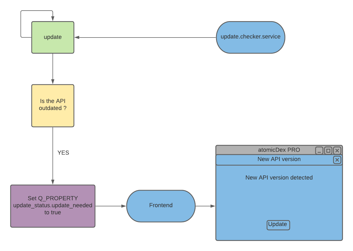
Service update.checker.service
syl edited this page Oct 25, 2020
·
9 revisions
This services checks if a new version of the API is available. If yes, it will tell the frontend to display a popup where you can download the new version.
[[nodiscard]] nlohmann::json get_update_status() const noexcept;Makes an HTTP request to the API endpoint to get version data.
If request succeeded, returns a JSON object with the following structure:
rpc_code: unsigned short
current_version: char*
update_needed: boolIn case of failure, returns a JSON object with the following structure:
status: std::stringCorresponds to the JSON object returned by get_update_status() function
readonly property bool status_good: API.app.update_status.rpc_code === 200