Skip to content

crond-jaist/GridAttackSim

Repository files navigation

GridAttackSim: Smart Grid Attack Simulation Framework

GridAttackSim is a framework that makes it possible to simulate various cyber-attacks on the smart grid infrastructure and visualize their consequences. GridAttackSim uses a co-simulation approach, and it is based on a combination of GridLAB-D, ns-3, and FNCS. The framework is extensible by end users, and the current release includes five smart grid topologies, two smart grid applications (demand response and dynamic pricing), and an attack library with four types of attacks (channel jamming, malicious code, injection attacks, and message replay). GridAttackSim is being developed by the Cyber Range Organization and Design (CROND) NEC-endowed chair at the Japan Advanced Institute of Science and Technology (JAIST) in Ishikawa, Japan.

GridAttackSim is intended as a tool that helps researchers investigate smart grid security issues and develop technologies for improving smart grid security. An overview of how GridAttackSim can be used to visualize the consequences of a smart grid cyber-attack is shown below.

GridAttackSim Use

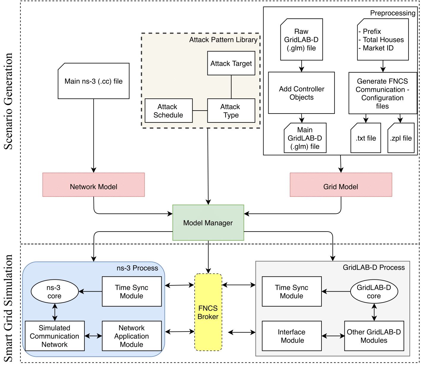
The architecture of GridAttackSim comprises six main modules, as illustrated below:

  • Preprocessing Module: Prepare the files needed to run the GridLAB-D simulation and to configure the FNCS broker
  • Attack Pattern Library: Store information about the attack type, target and schedule that will be used for the cyber-attack simulation
  • Model Manager: Core component of GridAttackSim that coordinates the entire smart grid attack simulation framework
  • Ns-3: Discrete-event network simulator
  • GridLAB-D: Power distribution system simulation and analysis tool
  • FNCS Broker: Component of the FNCS co-simulation framework that mediates the communication between ns-3 and GridLAB-D

GridAttackSim Architecture

GridAttackSim can be extended, and end users can add new smart grid topologies or new types of attacks. Please consult the Developer Guide for more information on how to extend the framework.

Installation

GridAttackSim was developed and tested exclusively using the Ubuntu 16.04 LTS operating system; either a physical host or a virtual machine installation can be used. Other Linux OSes may work, but have not been tested, nor has this software been tested on Windows.

To run GridAttackSim, you have to first install and configure the three external components, FNCS, ns-3, and GridLAB-D. For details, please consult our Installation Guide.

Once the external components are installed, use the releases page to download the latest version of GridAttackSim, and extract the source code archive into a directory of your choice.

Quick Start

  1. Use a terminal window to navigate to the GridAttackSim directory

  2. Start the GridAttackSim GUI

    $ python3 GridAttackSim.py

    GridAttackSim GUI

  3. Once the GUI is displayed, as shown above, follow the next steps to configure and run a simulation:

    1. Select the simulation parameters: Smart Grid Model, Application, Attack Category, Attack Type
    2. Click on the "Run Simulation" button to start the simulation
    3. When the simulation process finishes, click on "Load Results" to display the output files
    4. Select the output files of interest, then click on "Show Charts" to visualize the results

References

For a research background regarding GridAttackSim, please refer to the following papers:

  1. T. D. Le, A. Anwar, S. W. Loke, R. Beuran, Y. Tan, "GridAttackSim: Cyber Attack Simulation Framework for Smart Grids", MDPI Electronics, Special Issue on Applications of IoT for Microgrids, vol. 9, no. 8, August 2020, 1218. [https://doi.org/10.3390/electronics9081218]
  2. T. D. Le, A. Anwar, R. Beuran, S. W. Loke, "Smart Grid Co-Simulation Tools: Review and Cybersecurity Case Study", 7th International Conference on Smart Grid (icSmartGrid 2019), Newcastle, Australia, December 9-11, 2019, pp. 39-45. [https://ieeexplore.ieee.org/abstract/document/8990712]

For a list of contributors to this project, check the file CONTRIBUTORS included with the source code.

About

GridAttackSim: Smart Grid Attack Simulation Framework

Topics

Resources

License

Stars

Watchers

Forks

Packages

No packages published