Skip to content

将Windows和Linux的socket库的使用封装成跨平台的类库,轻松使用socket创建连接。

Notifications You must be signed in to change notification settings

xiaocuter/EasySocket

 
 

Repository files navigation

EasySocket

将Windows和Linux的socket库的使用封装成跨平台的类库,轻松使用socket。

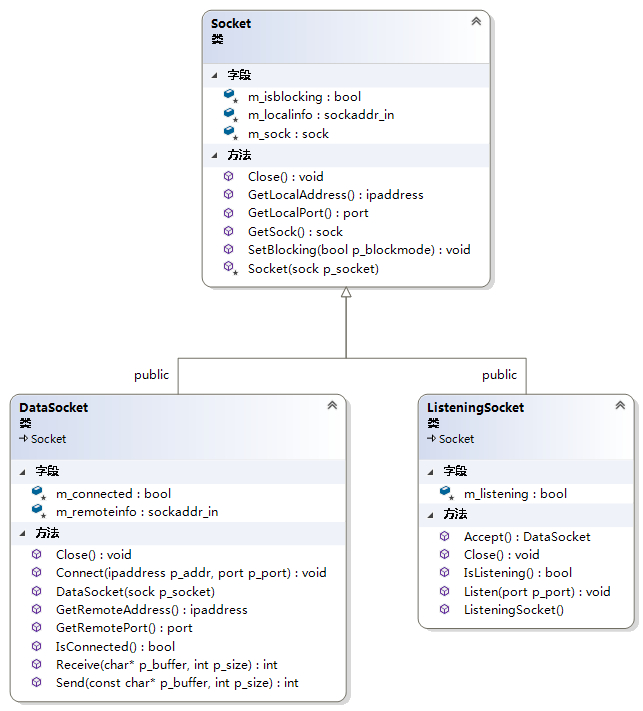
组成

esaysocket

使用basicsocket

使用基础套接字库库,非常易用!

使用:

#include"EasySocket.h"

调用:

using namespace SocketLib;
ListeningSocket lsock;
DataSocket dsock;
lsock.Listen(5000);//在5000端口开始jiant
dsock = lsock.Accept();//等待流入连接

只有5行代码就完成了Socket API的几十行代码的工作,

封装了socket为人诟病的历史接口等,

代码执行后dsock将包含一个套接字(如果有客户机与我们相连了的话),我们可以向客户机发送数据,并接受客户机的数据:

char buffer[128] = "Hello clent!";
dsock.Send(buffer,strlen(buffer));
dsock.Receive(buffer,128);

文件

main.cpp演示了EasySocket的用法。

About

将Windows和Linux的socket库的使用封装成跨平台的类库,轻松使用socket创建连接。

Resources

Stars

Watchers

Forks

Releases

No releases published

Packages

No packages published

Languages

  • C++ 100.0%